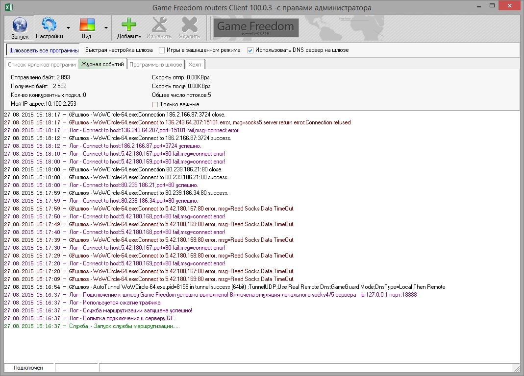
После переезда сервера WOWCircle MoP 5.4.8. активно не хочет подключаться сам клиент игры. Подключается на секунду и сразу дисконект.
До перезда все было Ок.
Исправте пожалуйста.
Суть проблемы в скриншоте.
Заранее благодарен.
WOWCircle
-
markshader
- Сообщения: 2
- Зарегистрирован: 27 авг 2015, 11:21
Re: WOWCircle
Возможно поменяли сервера. Отписал в лк.
Re: WOWCircle
Вопрос решен
-
markshader
- Сообщения: 2
- Зарегистрирован: 27 авг 2015, 11:21
Re: WOWCircle
Спасибо. Техпоодержка на высшем уровне. 
Кто сейчас на конференции
Сейчас этот форум просматривают: нет зарегистрированных пользователей и 26 гостей